aqua integration with Confluence

Test Management for Confluence

Enhance Confluence’s knowledge sharing tool with aqua’s test management software functionality

Confluence integration

Why use aqua test management solution with Confluence?

1

Keep test cases connected to project context

aqua's Confluence integration connects your test cases directly to relevant project documentation, requirements, and specifications. No need for hunting through separate systems to understand context. Everything is linked and accessible from one place.

Confluence integration
2

Maintain clear requirements traceability easily

Establish clear dependencies between your aqua test items and Confluence documentation. See exactly which specifications, user stories, or technical documents relate to each test case. Ensure complete requirement coverage and audit trails.

Requirements between confluence and aqua
3

Effortlessly connect team knowledge across all your documentation

Link tests directly to project wikis, technical specifications, and process documentation. Your QA team gains instant access to the context they need, while documentation owners see exactly how their specs are being validated.

Confluence integration connecting

Install aqua plugin on Jira or use these solutions independently

1

Access project context without switching tools

View linked Confluence pages directly from aqua test items. See page owners, modification dates, and content summaries without leaving your test management environment. Find and link relevant documentation by searching keywords or page titles - everything happens within your testing workflow.

Run aqua test cases while tracking defects in Jira
2

Maintain living documentation connections

As Confluence pages evolve, your test cases stay connected to the latest versions. Have control over linked documentation to see when it was last updated and by whom. Your tests will always reflect current requirements and specifications.

Maintain living documentation
3

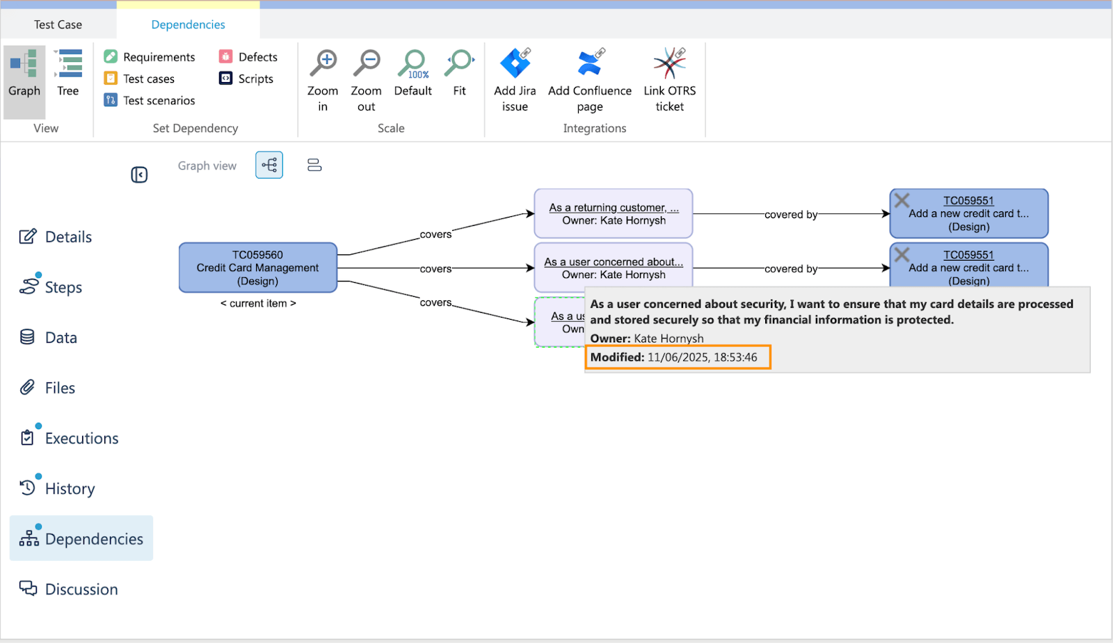
Visualise documentation relationships clearly

See how your test cases connect to project documentation through intuitive graph and tree views. Determine which tests cover specific requirements and which documentation areas might need additional test coverage.

visualise documentation
4

Search and link documentation effortlessly

Find relevant Confluence pages without leaving aqua. Search by keywords or page titles, then link multiple pages to test cases in seconds. No need to copy URLs or navigate between systems, everything happens in your testing workflow.

Linking documentation
5

Reduce context switching and information hunting

Eliminate the constant back-and-forth between test management and documentation systems. With direct links and search capabilities, your team spends more time testing and less time searching for information.

Context image

Try test case management tool with Jira integration for free

Read up on 12+ integrations

aqua is the ALM for all your needs

image

Infinite scaling

Unlimited number of test cases. aqua works fast even with millions of items and doesn’t face the performance limitations that test management tools for Jira do

Unlimited number of test cases. aqua works fast even with millions of items and doesn’t face the performance limitations that test management tools for Jira do

image

Manual & automated tests

Don’t be limited to Jira's integrations only. Power up your testing with our 10+ native automation integrations. Manage automation test runs' results along with manual findings

Don’t be limited to Jira's integrations only. Power up your testing with our 10+ native automation integrations. Manage automation test runs' results along with manual findings

image

Reusability

Utilise test scenarios to run as many test cases during Jira testing as you need. Use bulk edits to update thousands of tests at once

Utilise test scenarios to run as many test cases during Jira testing as you need. Use bulk edits to update thousands of tests at once

image

Variety of integrations

REST API helps link any software to aqua. The documentation is over 600 pages, and our support is ready to help as well

REST API helps link any software to aqua. The documentation is over 600 pages, and our support is ready to help as well

image

Cloud & On-Premise

aqua on-premise meets all the regulatory requirements. Cloud servers are in the EU

aqua on-premise meets all the regulatory requirements. Cloud servers are in the EU

image

Simple migration

Moving to aqua takes one day on average. Our migration tool makes it cheap

Moving to aqua takes one day on average. Our migration tool makes it cheap

Give your Jira QA the boost it deserves